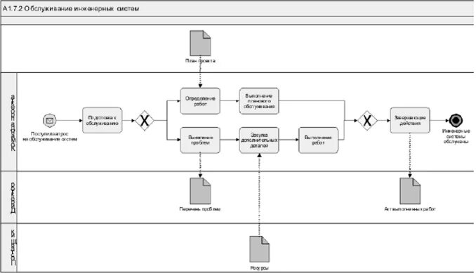
Bpmn 2.0 примеры