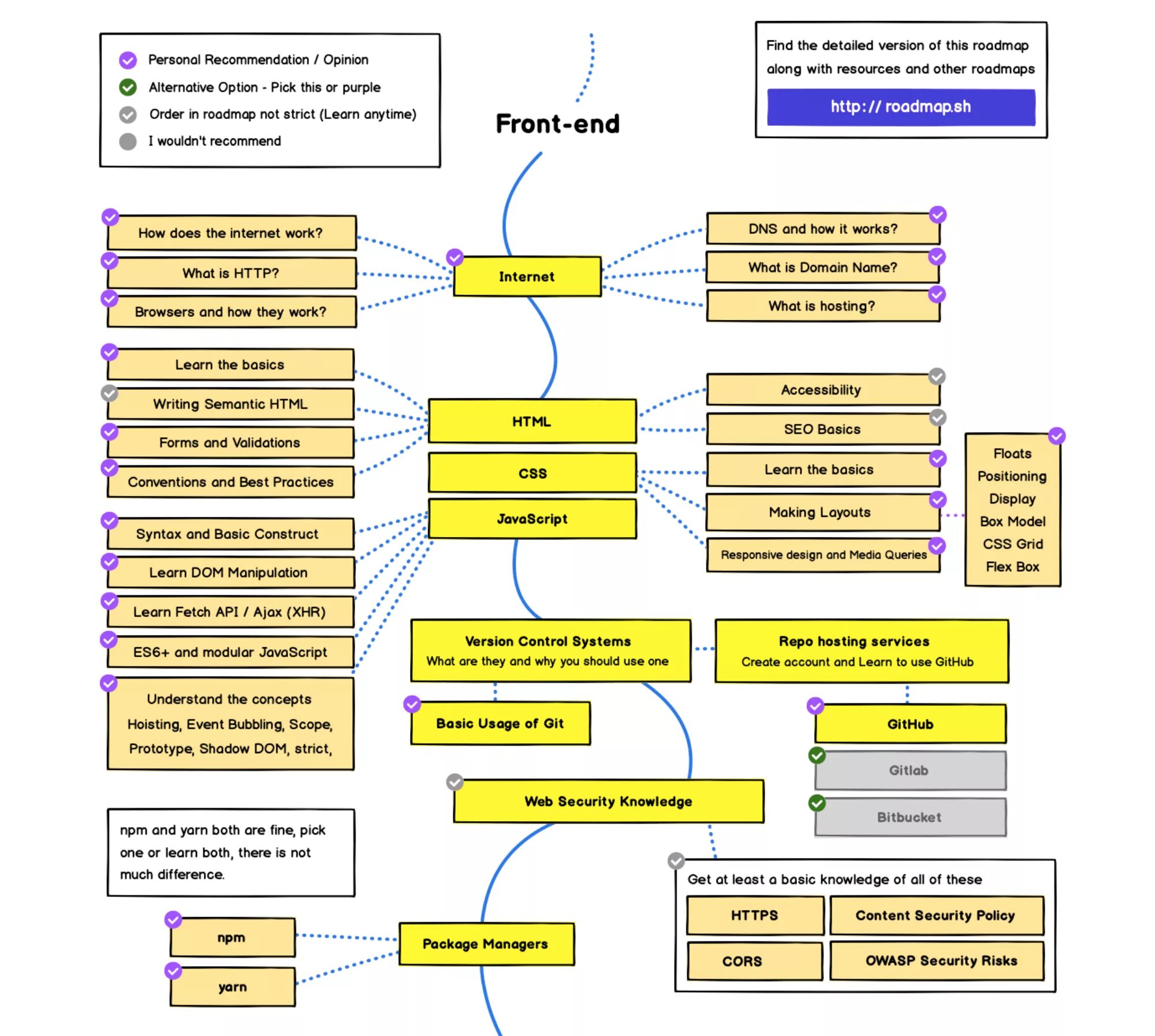
Что должен знать фронтенд разработчик