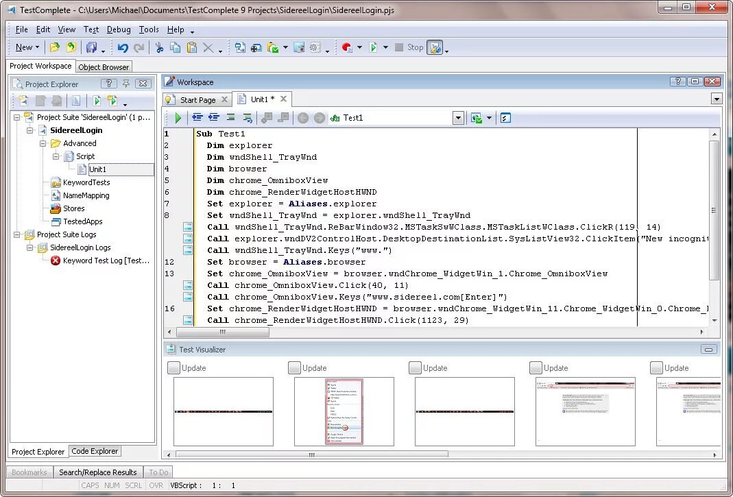
Complete test