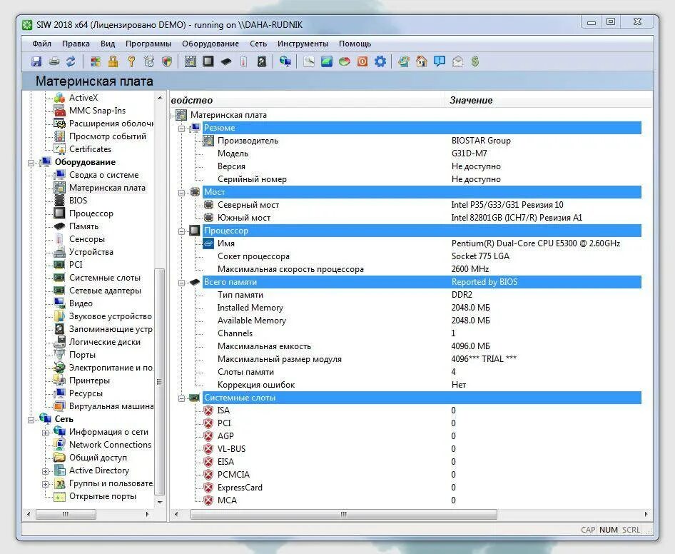
Как узнать модель материнской платы windows 7