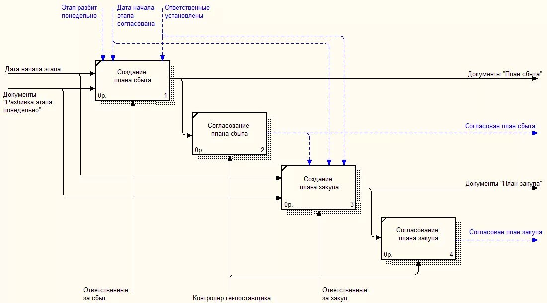
Процессы сбыта