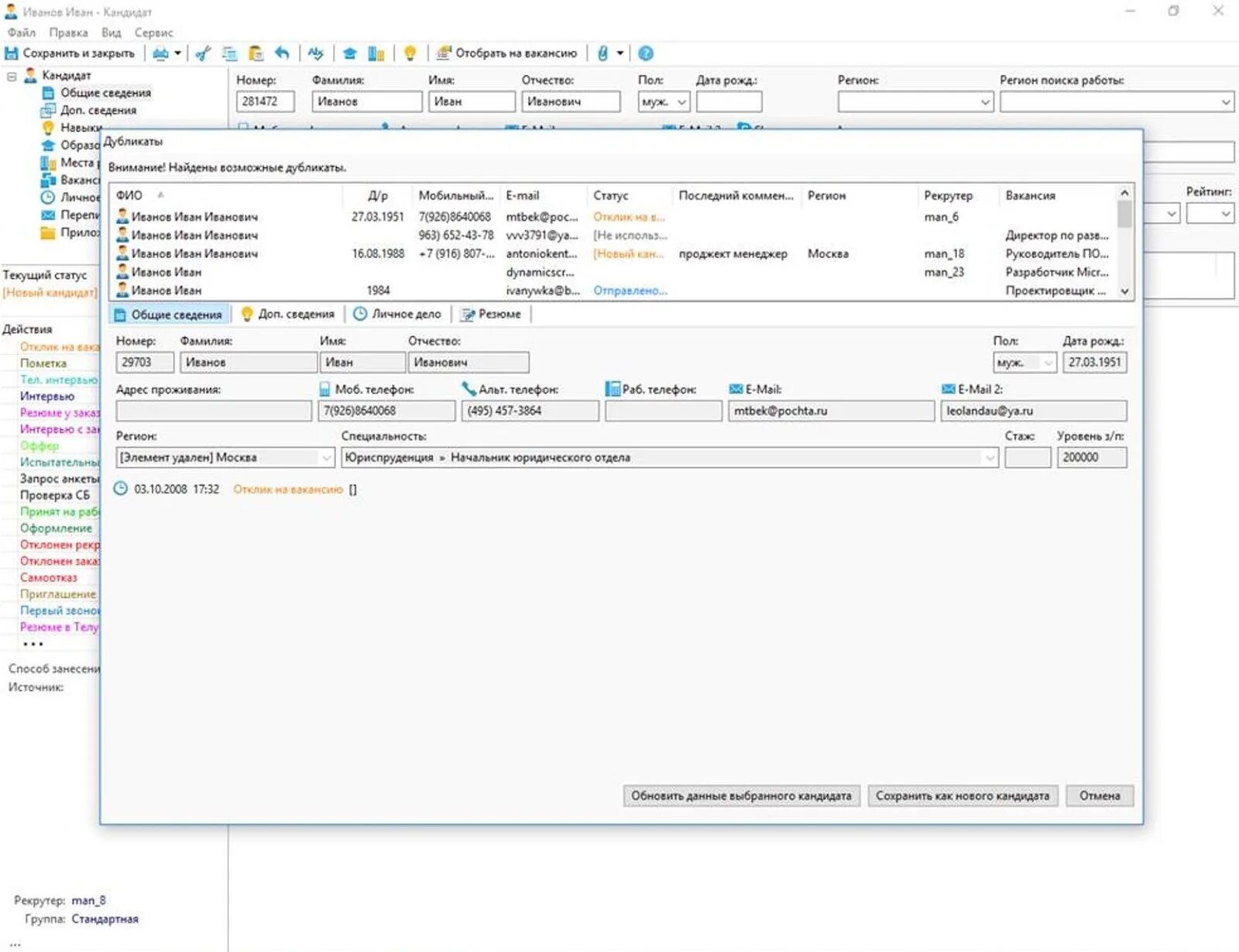
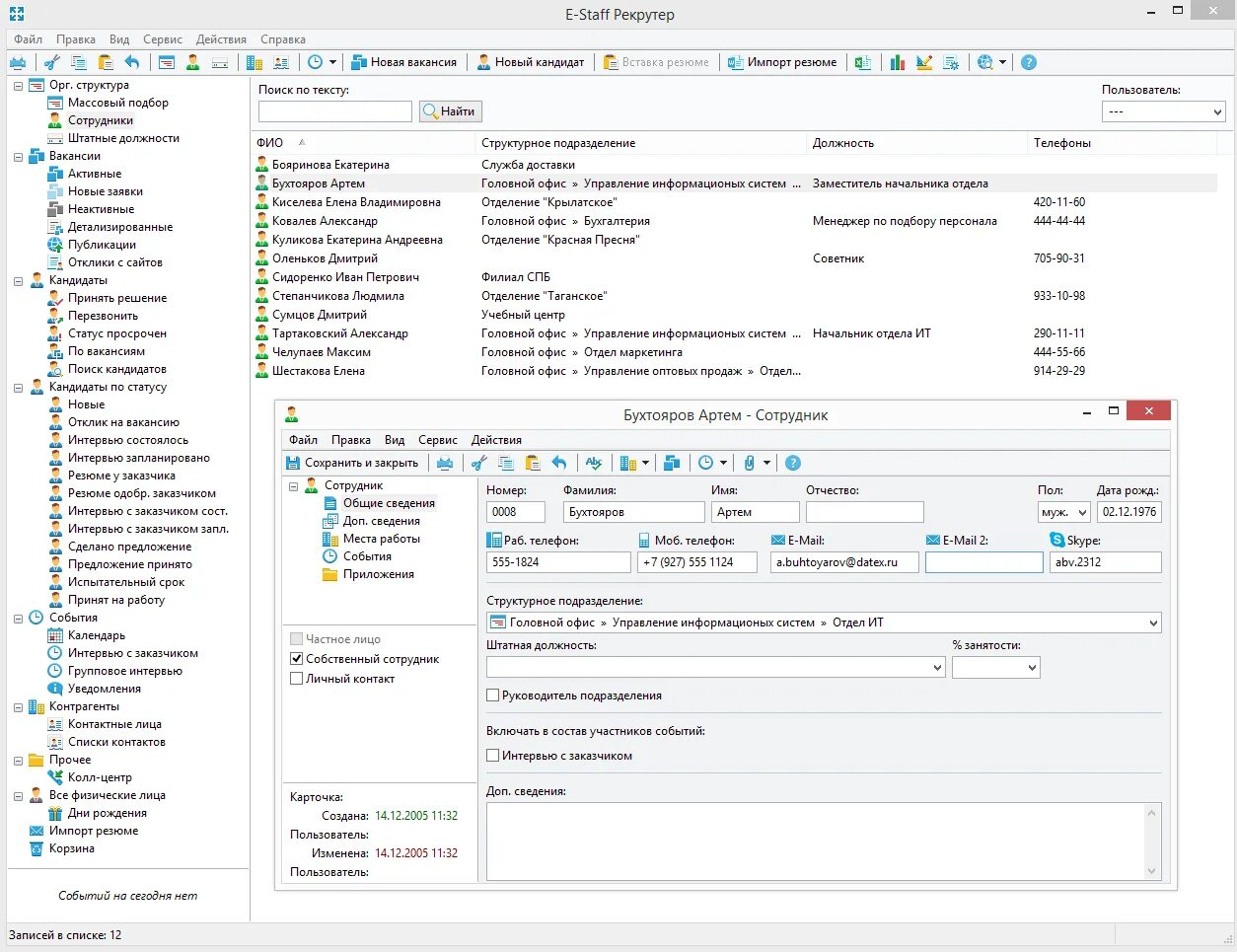
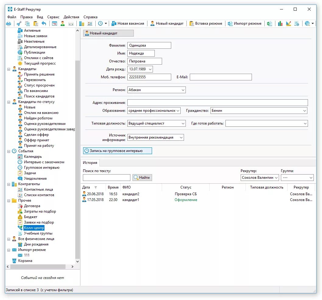
Рекрутер программа