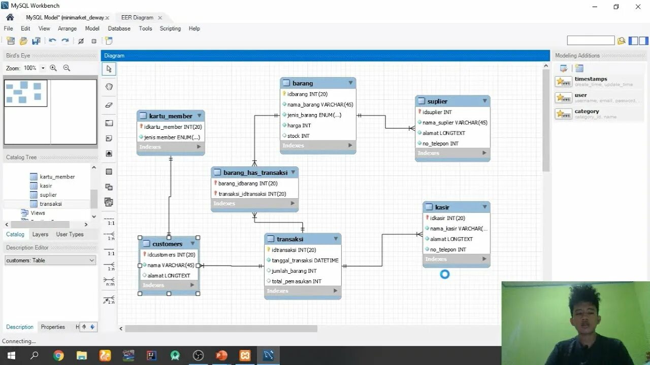
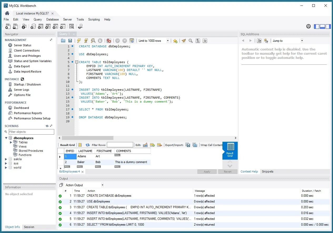
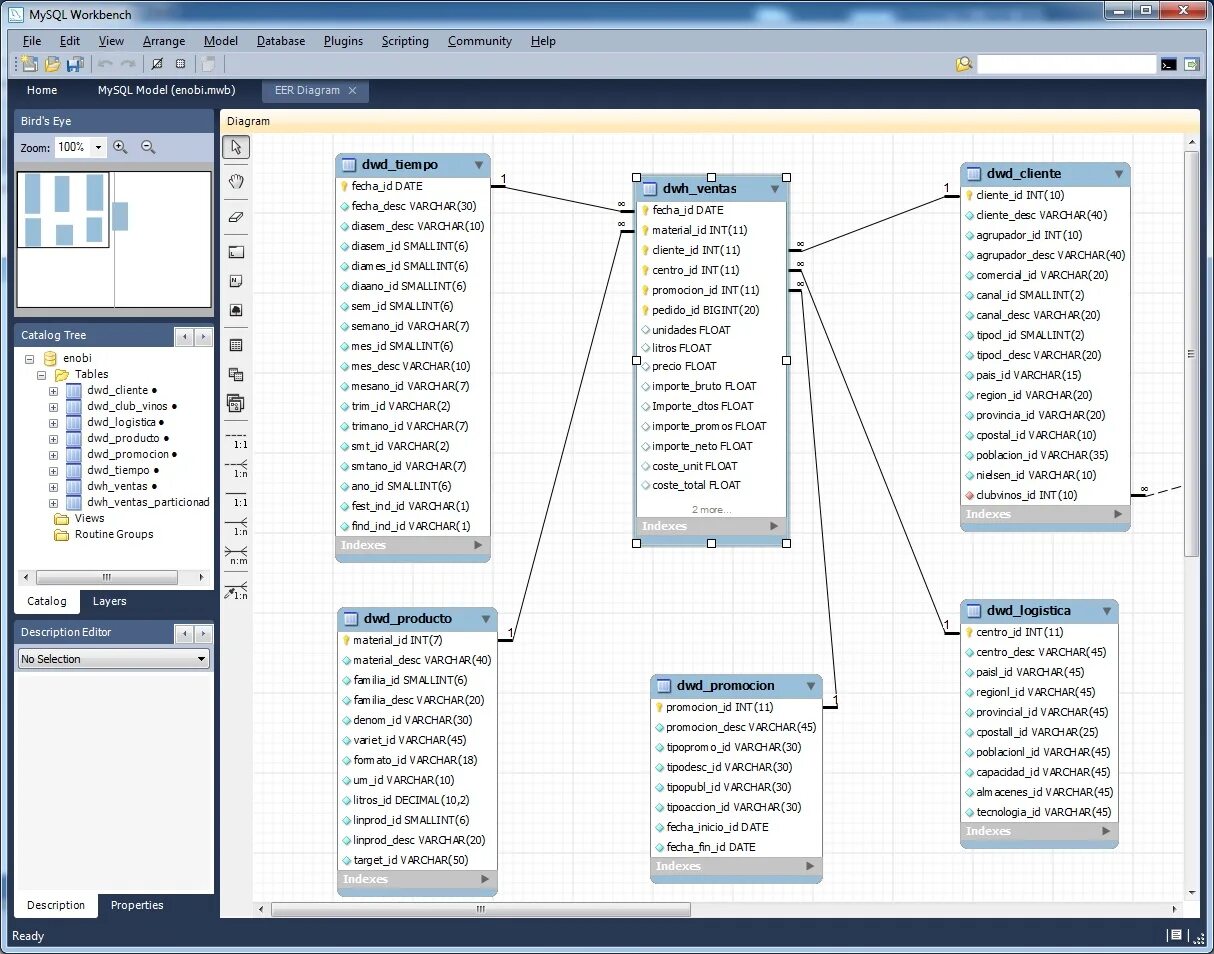
Схемы в mysql workbench