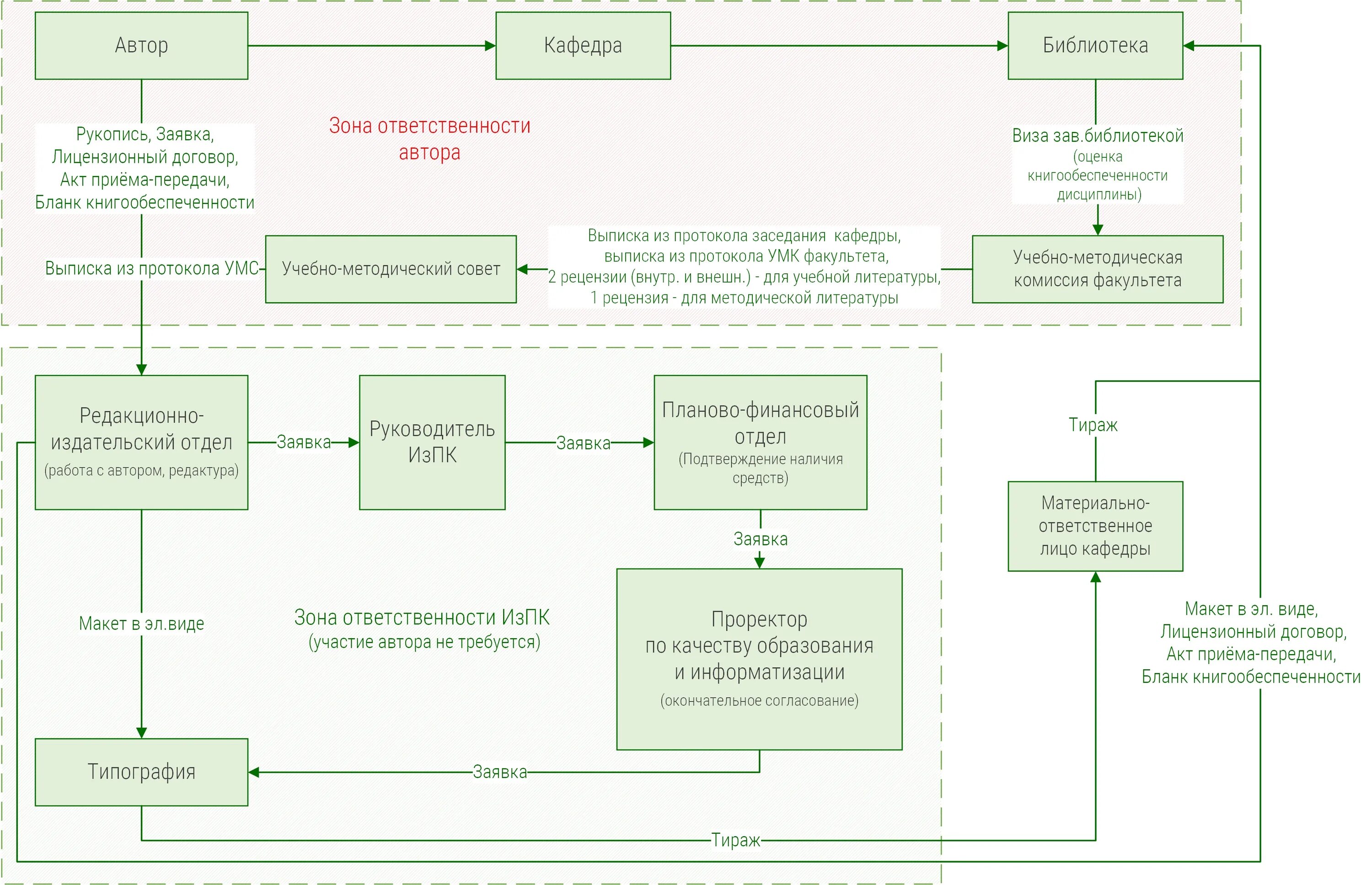
Утверждение макета